Service Delivery Process
At BAPL, our consulting service delivery is designed to ensure that client engagements are consistently executed to meet agreed expectations. Our approach is based on a set of best practices derived from decades of experience across hundreds of projects. While these processes provide a structured framework, they are intended to be flexible and adaptable, ensuring they integrate seamlessly with the unique ways of working for each client or project.
This page is designed as a quick reference for consultants working directly with clients, helping them navigate and implement BAPL’s service delivery processes effectively. The key principles behind our approach are:
Consultant Empowerment: We encourage consultants to take ownership of the end to end service management, while still supporting accountability through the Lead BA and Service Manager (SM).
Process Flexibility: Our service delivery processes are built to be tailored by consultants to suit the specific needs of each domain and project, ensuring they are always fit for purpose to suit the Client’s needs.
Collaboration: We prioritize collaboration with all impacted stakeholders – within BAPL i.e. between consultants, the Lead BA and Service Manager, as well as between BAPL and client i.e. consultants, Lead BA, Service Manager, project team members, and client managers, fostering strong working relationships that drive project success.
Agility and Transparency: By incorporating iterative work activities, regular feedback, and a focus on productive relationships, we ensure our work remains adaptable and responsive to client needs.
Each consultant working closely with their Lead BA, must ensure that the service delivery framework creates value for the client while maintaining high-quality work and managing risks for BAPL.
INITIATE
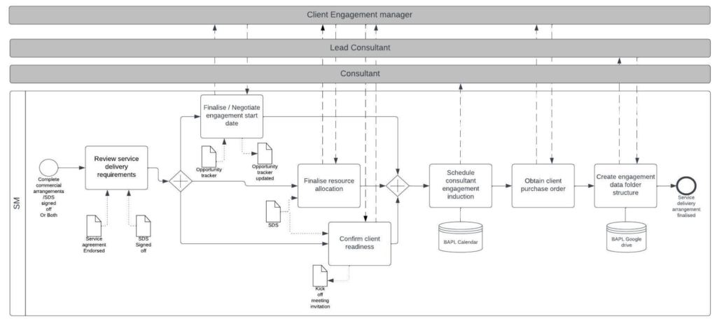
- Finalise service administration and setup details
- Use short courses to refresh capability for specific engagement activities – Welcome Page or Internal Frameworks Certification
- Use SDS template to specify scope for new project/engagement
- Use APQC to scope and estimate processes
- Use Delivery Frameworks to develop approach, deliverables and estimates
- Use your BA/requirements management plan template to plan BA approach
- Use workplan template (or similar) to plan engagement
- Use BAPL templates to socialise how deliverables might be structured and to drive agreement on what templates will be used
- Use CoE forum to pose questions to support service delivery initiation (e.g. designing approach)
Note: Conducting service delivery meetings and confirming service need are now under the responsibility of the Sales Team.
Initiate Phase - Level 4 Processes

Templates:
EXECUTE
• Use templates to supplement client methodology
• Use short courses to supplement knowledge
• Use short courses to uplift client capability (e.g. Lunch n Learns)
• Use quality checklists to QA deliverables
• Use CoE forum to pose and respond to questions to support service delivery execution (e.g. techniques, deliverables)
Execute Phase – Level 3 Process

Execute Phase - Level 4 Processes

Templates:

Templates:
Templates:
Stakeholder Analysis
Requirements Elicitation
- Stakeholder Requirements Specification
- Stakeholder Requirements Checklist
- Surveys and Questionnaires
- Solution Requirements Specification
- Solution Requirements Checklist
- Solution Evaluation Assessment
Process Analysis
- LucidChart FAQ
- Intro to BPMN 2.0
- BPMN 2.o Notation
- BPMN Guideline
- Business Process Specification
- Business Process Specification Checklist
Product
Requirements Management
Requirements Quality Assurance
MONITOR & CONTROL
• Use status report template (or similar) to provide written status report to customer and SDM
• Use CoE forum to pose and respond to questions regarding issue and risk management (e.g. techniques, deliverables)
Monitor& Control – Level 3 Process

Monitor & Control - Level 4 Processes
COMPLETE & EVALUATE
• Use handover template to update customer on status of activities, deliverables and file locations
• Use closure report to document engagement feedback
Complete & Evaluate – Level 3 Process

Complete & Evaluate - Level 4 Processes



